100% 無程式碼
無需程式碼即可構建完整的後端。使用預定義的模板和業務邏輯加速MVP上線時間。
技術是手段,不是目的。



與大多數 NO CODE 後端不同,GodeGenApps 提供了一個完全託管的基礎架構,您可以在擴展時依賴它。
無需程式碼即可構建完整的後端。使用預定義的模板和業務邏輯加速MVP上線時間。
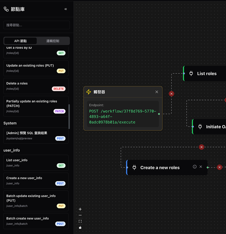
GodeGenApps會自動為您生成CRUD API操作,您可以使用我們的NO CODE構建器創建自定義 API 端點。
GodeGenApps提供了基礎的註冊登入模組,並可自定義JWT與驗證request安全性。

我們使用 Docker 容器化技術,並部署在 AWS 雲端之上,確保每個用戶都擁有穩定、高效且可擴展的運行環境。
提供最基本的資料CRUD,無需程式碼即可操作數據。同時整合 Redis 緩存機制,效能的問題,GodeGenApps都幫您想好了。
提供生成 GitLab/GitHub 的 CD 機制,讓前端工程師能專注於業務開發。同時自動產生 API 文件,方便您與他人介接。
無論是快速驗證概念的 MVP,還是需要嚴謹權限控管的企業內部管理系統,
Scaffold 都能提供一致且穩健的開發基礎。
"將驗證與加密邏輯定義於資料庫註解,修改結構即同步更新 API,實現單一事實來源。"
"整合 Oso 引擎實現單筆記錄級別的權限檢查,自動過濾非法存取,確保企業級資料安全。"
"透過雲端 JSON 定義即可串接複雜業務邏輯與 API 節點,支援即時修改且不需重啟服務。"
"內建 Dataloader 與關聯預載技術,將大量查詢轉化為常數級請求,大幅提升 API 回應速度。"
"自動產生向量相似度搜尋與中文檢索端點,助您快速整合 AI 模型並建構智慧搜尋應用。"
"透過 DynamoDB 集中管理配置與自訂 SQL,無需更動程式碼即可擴充複雜的報表查詢功能。"
"整合 Redis 自動處理高頻讀取快取與寫入後的失效邏輯,在提升效能同時確保資料正確。"
"串聯設計器、API 管理與網頁編輯器,實現一鍵部署流程,將開發週期縮短至小時等級。"
"自動產生清晰的 Repository 與 Service 分層程式碼,內建測試腳本,維護極其輕鬆。"